Redis内存数据管理详解
redis 的数据在内存中的组织过程
前言
本文不对 redis 的数据对象以及底层编码方式作深入展开。 仅是以 局部到全景 的思路简单理解 redis 的数据在内存中的组织过程。
推荐学习
一、理解 k-v 在内存中的存储形式
1.1 存储形式为 redisObject
redis 是 键值对 存储,key 和 value 在 redis 中被抽象为redisObject,即对象。
key: 只能是 string 对象。value: 支持丰富的对象种类,包括:string、list、set、hash、zset等。
1.2 redisObject 结构
重点关注 type 和 encoding 字段。
type:表明是哪种 redis 数据对象。encoding:表明数据对象的底层编码方式(底层数据结构)。可以看到不同的数据对象,可能采用相同的编码方式。

1.3 实际例子
存一条数据,redis 命令:set 我是一个key 1000
redisObject 表现为👇
key = "我是一个key" , Object 的图示(假设用embstr编码):

value = 1000 ,Object 的图示(假设用编码int):

1.3 redisObject 代码
除了 type 和 encoding 字段外,
lru:记录对象访问信息,用于内存淘汰(lru、lfu 都复用这个字段)refcount:引用计数,用来描述有几个指针指向该对象ptr:内容指针,指向实际数据
// redis 6.0.10
struct redisObject {
unsigned type:4;
unsigned encoding:4;
unsigned lru:LRU_BITS; /* LRU time (relative to global lru_clock) or
* LFU data (least significant 8 bits frequency
* and most significant 16 bits access time). */
int refcount;
void *ptr;
};二、理解 redisObject 的组织形式
从上面了解到 k-v 在内存里的存储形式为 redisObject,那这些 Object 又是被如何组织管理的呢?
自然是 dict
2.1 dict 结构
简单视角理解 dict 管理 redisObject
简单来说,dict 是一张哈希表,Redis 所有的 key-value 都存储在里面。

深入一点理解 dict 管理 redisObject
dict 在 redis 中会有更多层的抽象,以便实现更多功能。

2.2 dict 代码
// 哈希表(字典)数据结构,Redis 的所有键值对都会存储在这里。其中包含两个哈希表。
struct dict {
// 哈希表的类型,包括哈希函数,比较函数,键值的内存释放函数
dictType *type;
// 存储一些额外的数据
void *privdata;
// 两个哈希表,先使用ht[0],扩容时启用ht[1]
dictht ht[2];
// 哈希表重置下标,指向的是哈希数组的数组下标,扩容时使用。
int rehashidx;
// 绑定到哈希表的迭代器个数
int iterators;
};三、 理解 dict 的组织形式
dict 管理存储的 redisObject,那谁来组织 dict 呢? 自然是再上一层的抽象:redisDB
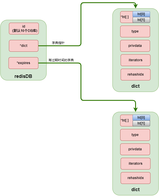
3.1 redisDB 结构
redisDB 的重点字段
id:redis 启动时默认开启 16 个 DB,对应0-15编号。可配置。dict:指向一个 dict。expires:指向一个 dict,该 dict 存储含过期时间的 k-v。

3.2 redisDb 代码
struct redisDb {
int id; // 数据库ID
dict *dict; // 该数据库的键空间
dict *expires; // 设置了超时的键的超时时间
dict *blocking_keys; // 有客户端等待数据的键(BLPOP)
dict *ready_keys; // 接收到PUSH操作的阻塞键
dict *watched_keys; // 用于MULTI/EXEC CAS的监视键
long long avg_ttl; // 平均生存时间(TTL),仅用于统计
unsigned long expires_cursor; // 活跃过期周期的游标。
list *defrag_later; // 稍后尝试逐个、逐渐进行碎片整理的键名列表。
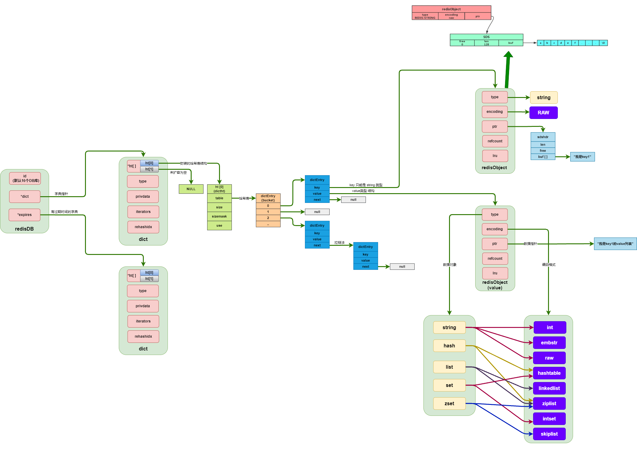
}四、redis 组织形式全景
经过上面对 redisObject、dict、redisDB 的层层理解,对 redis 有了结构化、层次化的理解。
接下来以全景的视角来看 redis 的组织形式

重点结构:
redisDB:默认是有 0-15 编号,共 16 个 DB ,默认是选择 0 号。dict:对 hashtable 的一层封装,添加 k-v 的地方hashtable:对 dictEntry 的一层封装,存有 table 的地址dictEntry(bucket):存储 key-value 对象。redisObject:每个 key 和 value 都表现为一个 redisObject 对象
4.1 redis 哈希冲突如何解决
redis 依靠 dict 哈希表来组织所有的 k-v 对象。
每次添加 k-v 的时候,需要进行 hash运算 以及 掩码运算 来找到对应的插入位置,这时可能会发生哈希冲突。
redis 用变种拉链法来解决哈希冲突,全景图的 dictEntry 结构有一个 next 字段,指向冲突的下一对 k-v

4.2 redisDB 的 expires
在全景图的 redisDB 结构中,可以发现 *dict 、*expires 都是指向一个dict 结构。
但 expires 所指向的 dict 在组织形式上会有所差异:
- dict 和 expires 中的 key 对象,实际都是存储了
string 对象的指针,所以是不会重复占用内存。 - 如果设置了过期时间,key 的指针 在 dict 和 expires 都会存储一份。只是 expires 中 value 指向 timestamp(过期时间),而 dict 的 value 指向实际数据。
